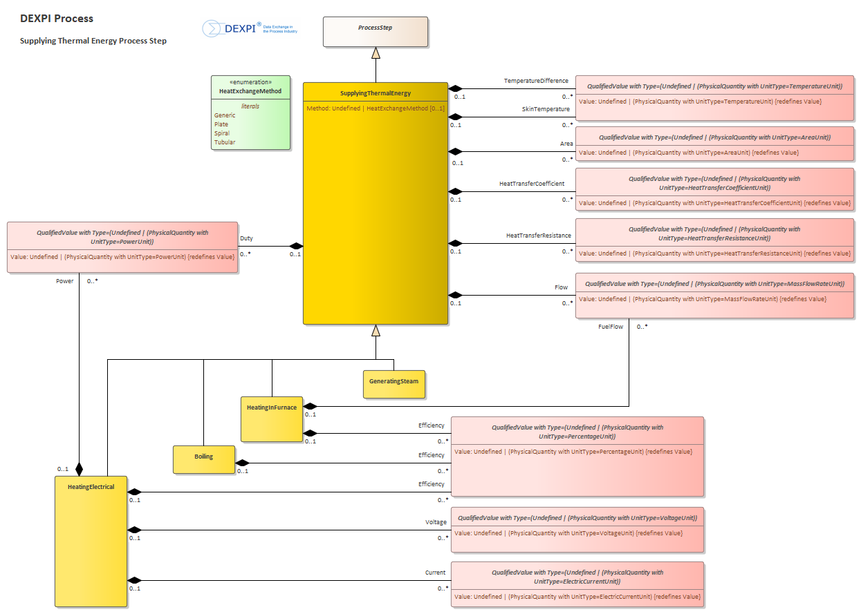
SupplyingThermalEnergy
DEXPI 2.0
/
Process
/
[Views]
/
Process Steps
/
SupplyingThermalEnergy
Project:
Process Steps
Process Steps Hierarchy
Emitting
ExchangingThermalEnergy
Flaring
FormingSolidMaterial
GeneratingFlow
IncreasingParticleSize
Mixing
Packaging
ReactingChemicals
ReducingParticleSize
RemovingThermalEnergy
Separating
Source and Sink
Splitting
SteeringFlow
Storing
StoringEnergy
SupplyingFluids
SupplyingElectricalEnergy
SupplyingMechanicalEnergy
SupplyingSolids
SupplyingThermalEnergy
TransportingElectricalEnergy
TransportingFluids
TransportingSolids
SupplyingThermalEnergy : Class diagram
Created:
12/09/2025 14:47:49
Modified:
09/03/2026 12:43:45