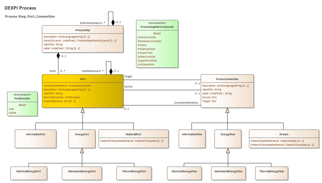
Process Step, Port, Connection
DEXPI 2.0
/
Process
/
[Views]
/
Process Step, Port, Connection
Project:
DEXPI Process
Process Step, Port, Connection
Process Step Detail
Process step with Physical Quantities
Process Connection Physical Quantities
Process Step subclasses
Stream, Material Template and Material State
Structure of streams: Material Template
Process Steps
Process Step, Port, Connection : Class diagram
Created:
12/09/2025 14:47:09
Modified:
09/03/2026 11:56:55